The Block

Inspiration
This project was inspired by a number of different things, but Stray (2022) would have to be the main catalyst (pun very much intended). I love this game and everything about it. The environment design, gameplay, sound design, music. It’s all there. So, whilst playing it, I knew I’d want to make something that had some aspect of it, big or small, in my own project. Ok, so I used a few AC units in my scene…I couldn’t help it.

In addition to Stray, I was broadly inspired by Brutalism and a dystopian-future aesthetic, so I drew from movie references such as Dredd (2012) and Blade Runner (old and new, 1982 & 2017) and anything that sits within the sci-fi, dystopian genre.

The structure is very loosely based on a combination of the Peach Trees tower block from Dredd and Ponte Tower, Johannesburg, seen in the movie Chappie (2015). On my search, it looks like Ponte Tower in some way inspired the tower in Dredd; that’s a little serendipitous. Once I’d established the basic structure for the building, I then moved my attention to the smaller, more detailed elements of the block.

Dredd (2012)

Ponte Tower

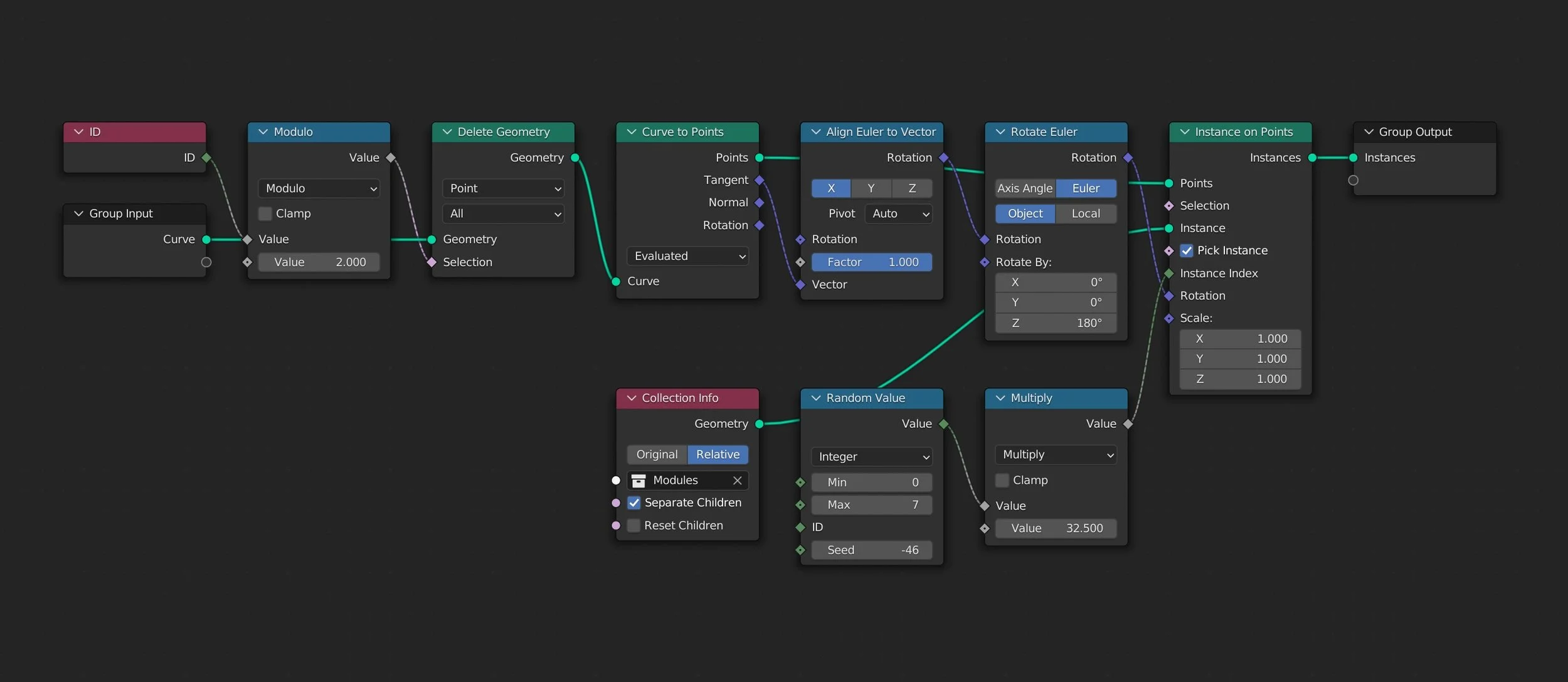
Modules
By using Geometry Nodes, I was able to instance collections of geometry (including various props, like the phone and boombox from previous projects) around a curve, with a random distribution applied to help give some variety to the scene. I created 6 modules in total that were instanced evenly around a circle, that joined seamlessly at their edges. These modules include a bar, cargo door, apartment doors, a store, AC units and a wall of barred windows.

To help to reduce repetition, I’d used textures and lighting that would also be randomised across instances. This included different coloured signs with different names for the bar. The store had open and closed signs, with corresponding interior lighting, and a few vending machine graphics were used to give some variety there too.

The staircase proved to be a challenging model for this scene due to the curvature of the structure. Initially (and rather stupidly) I modelled a straight staircase and therefore it didn’t fit the structure at all. The first round of modelling seemed simple enough, as I was only really concerned with the height between floors. Introducing the curve made the second round of modelling much more difficult, as I then had to consider the height between floors, the length of the staircase and where it would then meet the floor above or below at the correct angle so that it matched the floor segments. I also couldn’t simply mirror the geometry during modelling, so it became quite a manual process.

All in all, I think this was a pretty good project that utilised a lot of different techniques and processes. My knowledge of Geometry Nodes has improved a little, but has ultimately highlighted how much more there is to learn. It’s powerful but daunting, so I’m sure I’ll be looking into it far more as I go along.

Previous
Previous

Tenpin Bowling

Next
Next

Showcase Cinema '93